fusb300_udc
2025-08-13
本文链接为:http://www.usbzh.com/article/detail-1557.html ,欢迎转载,转载请附上本文链接。
usb\gadget\udc
fusb300_udc是平台设备驱动程序
static struct platform_driver fusb300_driver = {
.remove = fusb300_remove,
.driver = {
.name = (char *) udc_name,
},
};
module_platform_driver_probe(fusb300_driver, fusb300_probe);
module_platform_driver_probe展开
static int __init fusb300_driver_init(void) { return platform_driver_probe(&(fusb300_driver),fusb300_probe); } module_init(fusb300_driver_init); static void __exit fusb300_driver_exit(void) { platform_driver_unregister(&(fusb300_driver)); } module_exit(fusb300_driver_exit);
其probe函数为fusb300_probe
struct usb_gadget_ops {
int (*get_frame)(struct usb_gadget *);
int (*wakeup)(struct usb_gadget *);
int (*set_selfpowered) (struct usb_gadget *, int is_selfpowered);
int (*vbus_session) (struct usb_gadget *, int is_active);
int (*vbus_draw) (struct usb_gadget *, unsigned mA);
int (*pullup) (struct usb_gadget *, int is_on);
int (*ioctl)(struct usb_gadget *,unsigned code, unsigned long param);
void (*get_config_params)(struct usb_gadget *, struct usb_dcd_config_params *);
int (*udc_start)(struct usb_gadget *,struct usb_gadget_driver *);
int (*udc_stop)(struct usb_gadget *);
void (*udc_set_speed)(struct usb_gadget *, enum usb_device_speed);
struct usb_ep *(*match_ep)(struct usb_gadget *, struct usb_endpoint_descriptor *,struct usb_ss_ep_comp_descriptor *);
};
udc设备结构体为fusb300
struct fusb300 {
spinlock_t lock;
void __iomem *reg;
unsigned long irq_trigger;
struct usb_gadget gadget;//fusb300_probe中初始化
struct usb_gadget_driver *driver;//start回调时绑定
struct fusb300_ep *ep[FUSB300_MAX_NUM_EP];
struct usb_request *ep0_req; /* for internal request */
__le16 ep0_data;
u32 ep0_length; /* for internal request */
u8 ep0_dir; /* 0/0x80 out/in */
u8 fifo_entry_num; /* next start fifo entry */
u32 addrofs; /* next fifo address offset */
u8 reenum; /* if re-enumeration */
};
static const struct usb_gadget_ops fusb300_gadget_ops = {
.pullup = fusb300_udc_pullup,
.udc_start = fusb300_udc_start,
.udc_stop = fusb300_udc_stop,
};
其初始化usb_gadget设备
static int fusb300_probe(struct platform_device *pdev)
{
struct fusb300 *fusb300 = NULL;
...
fusb300 = kzalloc(sizeof(struct fusb300), GFP_KERNEL);
platform_set_drvdata(pdev, fusb300);//平台设备的私有数据
fusb300->gadget.ops = &fusb300_gadget_ops;//gadget实质是udc的代表
fusb300->gadget.max_speed = USB_SPEED_HIGH;
fusb300->gadget.name = udc_name;//"fusb300_udc"
fusb300->reg = reg;
...
init_controller(fusb300);
ret = usb_add_gadget_udc(&pdev->dev, &fusb300->gadget); //注册 UDC 设备对象 到系统,实质是创建usb_udc
...
}
usb_add_gadget_udc中创建udc设备,并将其设备挂入udc_list中
struct usb_udc {
struct usb_gadget_driver *driver;
struct usb_gadget *gadget;
struct device dev;
struct list_head list;
bool vbus;
};
int usb_add_gadget_udc_release(struct device *parent, struct usb_gadget *gadget,
void (*release)(struct device *dev))
{
struct usb_udc * udc;
...
udc = kzalloc(sizeof(*udc), GFP_KERNEL);
device_initialize(&udc->dev);
udc->dev.release = usb_udc_release;
udc->dev.class = udc_class;
udc->dev.groups = usb_udc_attr_groups;
udc->dev.parent = parent;
ret = dev_set_name(&udc->dev, "%s", kobject_name(&parent->kobj));
ret = device_add(&gadget->dev);
udc->gadget = gadget;
gadget->udc = udc;
list_add_tail(&udc->list, &udc_list); //udc_list global list
ret = device_add(&udc->dev);
usb_gadget_set_state(gadget, USB_STATE_NOTATTACHED);
udc->vbus = true;
/* pick up one of pending gadget drivers */
ret = check_pending_gadget_drivers(udc);
...
}
check_pending_gadget_drivers则是通过gadget_driver_pending_list中找到名称匹配的进行绑定
static int check_pending_gadget_drivers(struct usb_udc *udc)
{
struct usb_gadget_driver *driver;
int ret = 0;
list_for_each_entry(driver, &gadget_driver_pending_list, pending)
if (!driver->udc_name
|| strcmp(driver->udc_name, dev_name(&udc->dev)) == 0)
{
ret = udc_bind_to_driver(udc, driver);
if (ret != -EPROBE_DEFER)
list_del_init(&driver->pending);
break;
}
return ret;
}
而gadget_driver_pending_list中的成员来自于 usb_gadget_probe_driver函数的注册。
static int udc_bind_to_driver(struct usb_udc *udc, struct usb_gadget_driver *driver)
{
int ret;
dev_dbg(&udc->dev, "registering UDC driver [%s]\n",
driver->function);
udc->driver = driver;
udc->dev.driver = &driver->driver;
udc->gadget->dev.driver = &driver->driver;
usb_gadget_udc_set_speed(udc, driver->max_speed);
//调用usb_gadget_driver的bind
ret = driver->bind(udc->gadget, driver);
if (ret)
goto err1;
ret = usb_gadget_udc_start(udc);
if (ret) {
driver->unbind(udc->gadget);
goto err1;
}
usb_udc_connect_control(udc);
kobject_uevent(&udc->dev.kobj, KOBJ_CHANGE);
return 0;
err1:
if (ret != -EISNAM)
dev_err(&udc->dev, "failed to start %s: %d\n",
udc->driver->function, ret);
udc->driver = NULL;
udc->dev.driver = NULL;
udc->gadget->dev.driver = NULL;
return ret;
}
usb_gadget_udc_start为初始化usb_udc,即调用fusb300_udc_start
static inline int usb_gadget_udc_start(struct usb_udc *udc)
{
//fusb300_udc_start
return udc->gadget->ops->udc_start(udc->gadget, udc->driver);
}
fusb300的成员driver
static int fusb300_udc_start(struct usb_gadget *g,
struct usb_gadget_driver *driver)
{
struct fusb300 *fusb300 = to_fusb300(g);
/* hook up the driver */
driver->driver.bus = NULL;
fusb300->driver = driver;
return 0;
}
udc_list
udc_list是一个全局变量
struct list_head {
struct list_head *next, *prev;
};
#define LIST_HEAD_INIT(name) { &(name), &(name) }
#define LIST_HEAD(name) \
struct list_head name = LIST_HEAD_INIT(name)
static LIST_HEAD(udc_list);
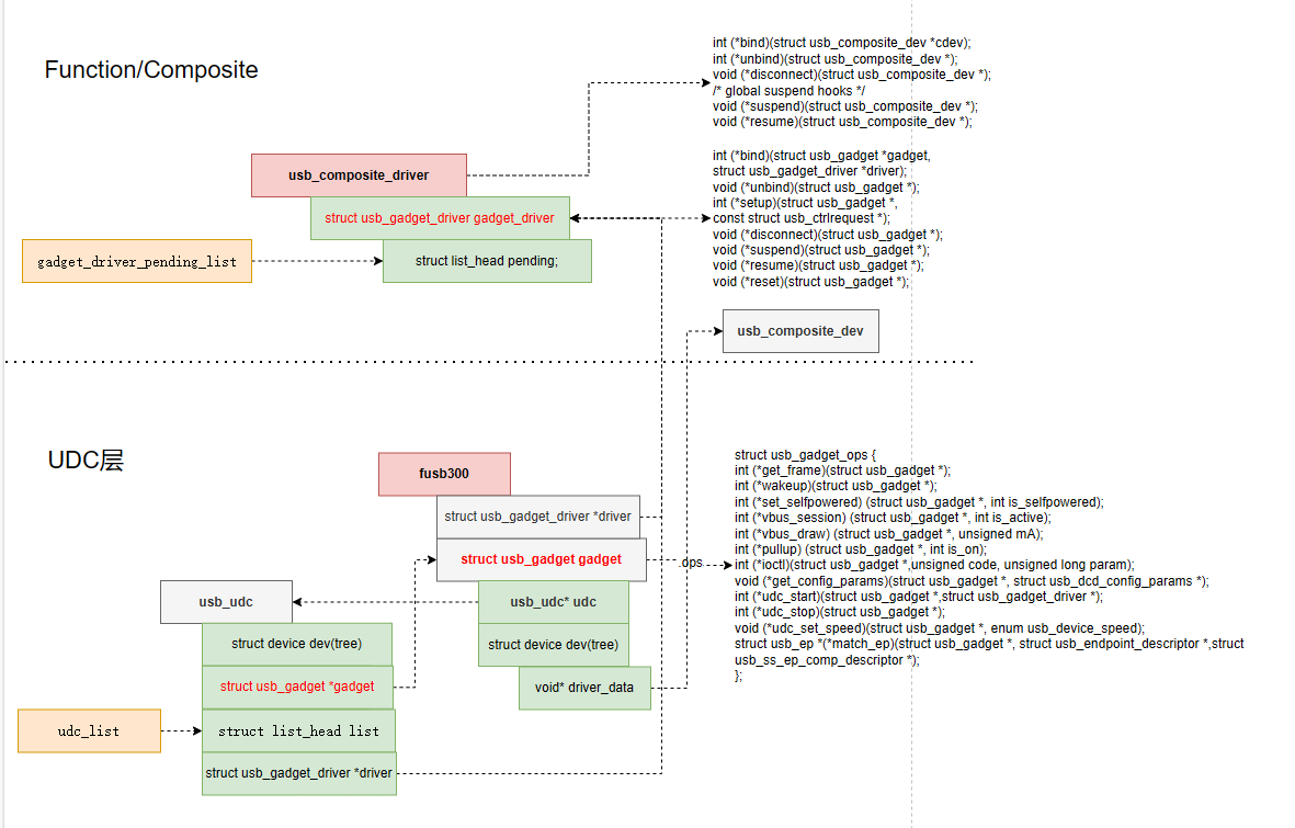
最终图下:
USB Gadget





